This Week's Web3 Breakthroughs: Giants Invest Millions in 2024 US Election 💸, Trump Family's DeFi Debut 🚀, BTC's $65K Challenge 📈, WazirX Cancels Open Orders Amid INR Issues 💔
Unleashing Web 3 Awesomeness Powered By Spheron Network
In today’s edition:
Market Matrics
Must Read News Before Weekend
This Friday for the Spheron Podcast! (10 AM UTC)
Spheron Weekly Update: New Console App, Providers Leaderboard, and Enhanced Matching Engine
ELI5 For Spheron Fizz Node
Project Spotlight : SwanChain
Total Read Time: 7 Min 23 Seconds
We've revamped the Web3Infra newsletter to offer you deeper insights and knowledge into the latest Web3 news and infrastructure developments. Here’s what’s new:
Market Metrics
A weekly roundup of key market metrics to keep you informed on the latest trends and movements.
Total Crypto Market Cap: up 1.55% to $2.14T
Total AI Sector Market Cap: up 5.56% to $24.47B
Total Computing Tokens Market Cap: up 5.53% to $18.7B
Total Decentralized Exchange (DEX) Market Cap: up 5.9% to $14.8B
Trending (24hrs):
📌Must Reed News Before Weekend
A curated selection of the most interesting and impactful Web3 news from the past week.
1. Crypto Giants Pour Millions into 2024 U.S. Election
Major crypto companies, including Coinbase and Ripple, have emerged as significant contributors to the 2024 U.S. election, with reports revealing that they’ve donated nearly half of the $248 million spent by corporations on political campaigns this year. According to a Public Citizen report, Coinbase and Ripple alone have invested about $99 million into political action committees (PACs), aiming to support candidates who favor crypto-friendly regulations.
2. Donald Trump Promotes Sons' New Crypto Project 'The DeFiant Ones'
Former President Donald Trump took to Truth Social to promote his family's upcoming crypto project, "The DeFiant Ones," to his 7.57 million followers. The project, teased earlier this month by his sons, is expected to focus on DeFi, a collection of crypto-based financial tools that operate without intermediaries.
3. Bitcoin ETFs See Fifth Straight Day of Inflows Amid Market Resilience
U.S. spot Bitcoin ETFs recorded $39.5 million in inflows on Wednesday, marking the fifth consecutive day of net deposits. Despite market volatility, demand for these ETFs remains strong, with Bitcoin rebounding above $61,000 after briefly dipping below $60,000 earlier in the day.
4. Bitcoin Faces Resistance at $65,000 Without Major Catalyst, Analysts Say
Analysts believe that Bitcoin (BTC) is unlikely to surpass the $65,000 mark without a significant policy shift or major news event, despite positive macroeconomic indicators and growing institutional interest in spot Bitcoin ETFs. Research firm 10x Research notes that while the recent rally could continue, it will likely face resistance at $65,000.
5. WazirX Cancels Open Orders Amid Ongoing INR Issues
WazirX, one of India’s largest crypto exchanges, announced on Wednesday that it has canceled all outstanding open orders on its platform. This decision is part of the exchange's ongoing efforts to resolve issues related to the Indian rupee (INR) and crypto balances. The exchange assured users that any INR or crypto assets tied up in these orders will be returned to their respective balances.
This development follows WazirX's $230 million hack in July, which resulted in the theft of significant amounts of Shibu Inu, Ethereum, and Polygon tokens, among others. The exchange is still working to resolve these issues and has not confirmed whether the recent cancellation is linked to the July hack.
Despite these challenges, WazirX's native token, WRX, is trading 1.2% higher today, although it remains 97% below its April 2021 all-time high.
Bonus News
Bitcoin Dominance Hits 56% as Long-Term Holders Accumulate: Glassnode
Story Protocol Raises $80 Million in Bid to Shake Up IP Ownership in the AI Era
Sam Bankman-Fried Didn't Have 'Character of a Thief': Author Michael Lewis
Move-to-Earn Game ‘Stepn Go’ Reveals G-Shock NFT Sneaker Collab
BlackRock's Ethereum ETF Hits $1 Billion in Net Gains, Nearly Tripling Fidelity
FutureNet Co-Founder Arrested in Montenegro Over Alleged $21 Million Fraud
🎙️ Join This Friday for the Spheron Podcast! (10 AM UTC)
Catch the latest episode of the Spheron Podcast, which has quickly gained popularity for featuring groundbreaking projects in the Web3 space.
Every Friday, spheron hosts a podcast that features some of the favorite personalities and projects in the Web3 space. Here is what we’ve got for this Friday.
Prakarsh, from Spheron's Founder's Office and Co-Founder and CBO of Kaisar Network, will join Léonie Nguyen to discuss a crucial topic: "Why Decentralized GPU Networks Matter Now More Than Ever."
📅 Date: Friday, August 23, 2024
⏰ Time: 10:00 AM UTC
📺 Watch LIVE on Spheron X, YouTube, Linkedin Socials
Don't miss this insightful discussion as we explore the future of decentralized technology. Set your reminders!.
🚀 Spheron Weekly Update: New Console App, Providers Leaderboard, and Enhanced Matching Engine
Stay updated with the latest developments in the Spheron Network. We’ve added this section to highlight Spheron’s efforts in building a decentralized GPU platform, which has the potential to become the next big thing in Web3. Keep an eye out for their upcoming $SPHN token launch.
Spheron has announced several key updates to enhance your deployment experience:
🎛️ New UI for Deployment Management: Spheron Introduced a new console app that lets you manage deployments using Infrastructure Configuration Language (ICL). Key features include wallet connection, deployment dashboard, lease details, billing management, and compute usage tracking.
🏆 Rankings and Rewards: The new leaderboard in the provider app ranks top providers by reward points, featuring a searchable table and a podium section for the top 3 providers.
⚙️Optimized Assignments: The matching engine now considers the provider’s trust tier when assigning deployment orders, ensuring more reliable matches.
🔐 Provider Enhancement Improved Security: Upgraded internal logic for generating authorization tokens, enhancing security and control over lease management.
Check out all the details at Spheron’s Changelog.🎉
ELI5 For Spheron Fizz Node
This "Explain Like I’m Five" section breaks down complex mechanisms from various ecosystems into easy-to-understand explanations, complete with diagrams.
When it comes to maintaining a Decentralised GPU Network, it takes a village. That's why Spheron rely on Fizz Nodes help to facilitate the deployment and distribution of compute resources! Anyone can operate a Fizz Node, support the Spheron network, and earn rewards in return. Head over to learn more at: https://docs.spheron.network/
🔦Project Spotlight : SwanChain
Each week, we spotlight a project that’s making significant contributions to the Web3 ecosystem, helping it grow and thrive.
Blockchain technology has been at the forefront of technological innovation for over a decade, offering secure, transparent, and decentralized solutions across various industries. With an ever-growing list of blockchain platforms, each boasting unique features and capabilities, it can be challenging to stand out.
However, SwanChain, a new and dynamic player in this space, is making waves by offering a unique blend of scalability, security, and interoperability. But what exactly is SwanChain, and why should it matter to the blockchain community? Let's dive in.
What is SwanChain?
Swan Chain, formerly known as FilSwan, was initiated in 2021 as a comprehensive AI blockchain infrastructure designed to accelerate the adoption of artificial intelligence. Leveraging OP Superchain technology, Swan Chain seamlessly integrates Web3 and AI, offering end-to-end storage, computing, bandwidth, and payment solutions. Through its LagrangeDAO, the platform facilitates efficient AI model deployment, reducing computing costs by up to 70% while enabling the monetization of idle computing resources.
Core Objectives and Vision
Swan Chain's primary ambition is to establish a decentralized marketplace that empowers AI developers with the computational resources to train and deploy sophisticated AI models. This marketplace is built on platforms like Lagrange, bridging the gap between the increasing demand for premium AI computing power and the available resources within the blockchain ecosystem.
Support for Web3 Projects:
Recognizing the transformative potential of Web3 technologies, Swan Chain is dedicated to building foundational infrastructure supporting the deployment and operation of decentralized applications (DApps). The platform provides a comprehensive suite of decentralized storage solutions, computing power, and additional services to drive the decentralized web's growth and adoption.
Innovative Ecosystem Products:
Swan Chain's ecosystem is enriched with groundbreaking products, including MultiChain.storage for decentralized data storage, the Lagrange platform for decentralized computing, and a Decentralized Task Orchestrator. These tools collectively streamline the network's management and distribution of computing tasks, enhancing efficiency and scalability.
Universal Basic Income (UBI) Model:
**A unique feature of Swan Chain is the implementation of a UBI model for computing providers within its ZK market. This model ensures that participants are fairly compensated for their contributions, promoting inclusivity, stability, and continuous engagement within the network.
Advanced Technologies and Infrastructure
Kubernetes and Blockchain Integration:
Swan Chain combines the power of Kubernetes for container orchestration with blockchain technology to secure transactions and automate processes. This integration results in a highly efficient, scalable, and secure infrastructure for decentralized computing.
Global Data Center Connectivity:
By connecting data centers worldwide, Swan Chain taps into a vast pool of computational resources, ensuring maximum availability and redundancy for its services. This global network enhances the platform's reliability and performance.
Zero-Knowledge (ZK) Proofs:
To prioritize security and privacy, Swan Chain employs ZK proofs, instrumental in benchmarking computing providers and enabling privacy-preserving transactions within its ecosystem.
Financial Innovations and ZK Market Development
Swan Chain revolutionizes AI computing payment systems through smart contract-based solutions, particularly reducing micro-payment fees as a Layer 2 solution and ensuring efficient validation of computing tasks. The platform is also pioneering the development of a ZK computing market, which provides a robust framework for computing benchmarking and validation. This market supports the AI computing ecosystem and sustains the UBI model by offering a stable income source for computing providers.
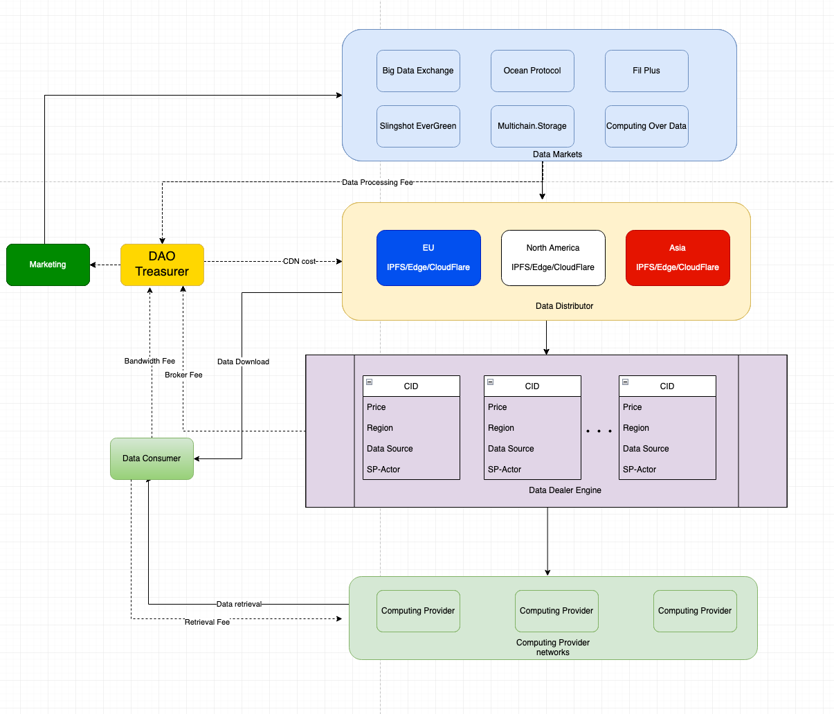
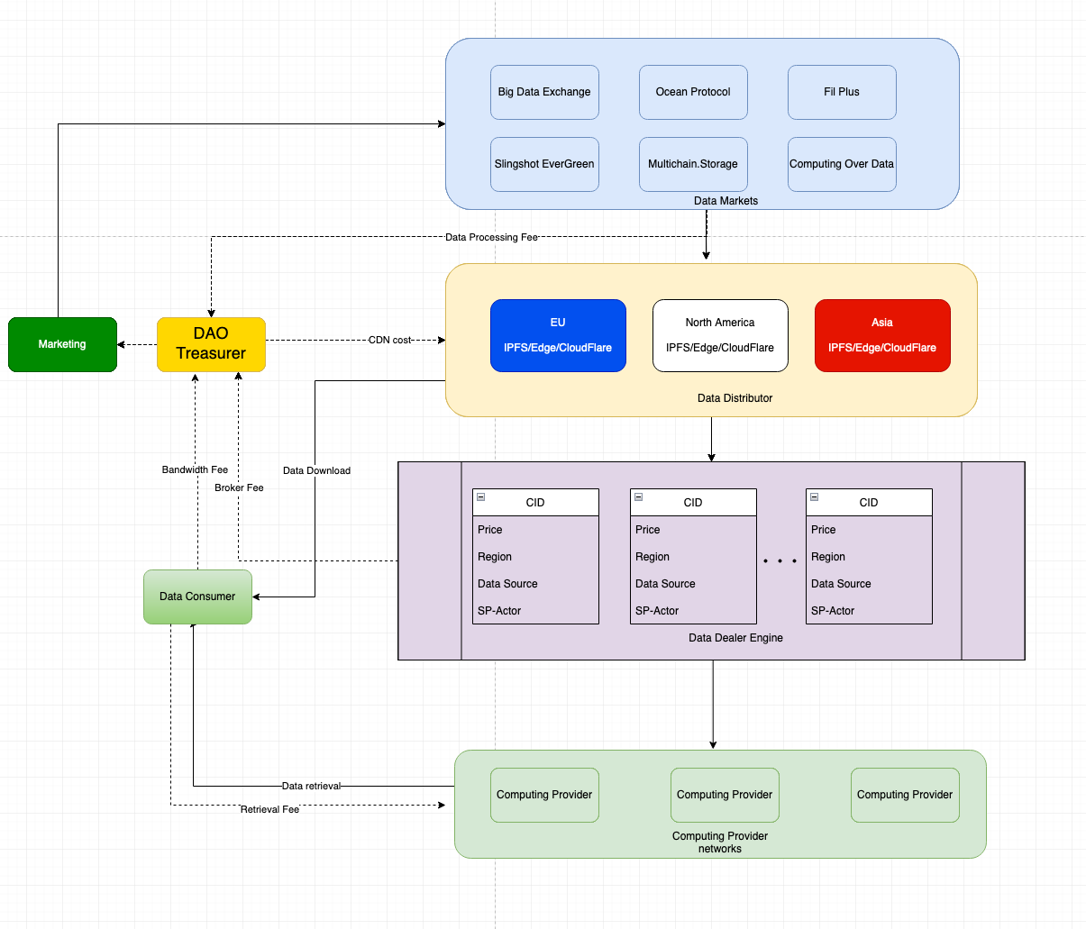
Protocol Stack
Swan Chain is designed as a full toolset AI Blockchain infrastructure, providing comprehensive solutions across storage, computing, bandwidth, and payments. The protocol stack is a multi-layered architecture that ensures efficient and secure operations within the Swan Chain ecosystem. Below is an overview of each layer in the protocol stack:
Protocol Layers
Consensus Layer—responsible for smart contract execution and payment settlement.
Peer-to-peer (P2P) Network—defines how nodes locate and connect.
Payment Channels —facilitates fast and low-cost payments in the system.
Service Discovery – Server nodes and reputation module for public service
Market Provider - Entity that offers various computing and storage tasks to the network
Storage Layer — data stored on public blockchains or content addressable networks.
Computing Layer — how a query is routed to a specific node for computing.
CDN Layer – how data is distributed and hosted on the global network
Governance —manages schemas, treasure, and disputes.
Swan is a leading provider of internet-working cloud computing solutions. Its tools revolutionize the way developers access resources across multiple chains.
1. Lagrange
Lagrange is a decentralized Web3 platform for natural language processing (NLP) development and deployment, built on Swan Chain computing network. It aims to provide a more cost-effective, secure, and interoperable alternative to centralized cloud services like AWS. Lagrange serves as a decentralized version of Hugging Face, leveraging the decentralized computing resources from Swan Chain and utilizing multichain.storage as the decentralized storage layer to ensure the persistence of important data.
2. MultiChain Storage
Multi-Chain Storage, or MCS, developed by the Swan Network, is a new kind of storage service that works with different blockchain networks. It transcends traditional cloud storage by using smart contracts for enhanced security, reminiscent of an S3 storage gateway but with the added benefit of decentralization.
3. Swan SDK
The Swan SDK is a Python toolkit designed to simplify interactions with the Swan Chain Network Resource. It provides a streamlined interface for creating and managing computational tasks, retrieving hardware information, processing payments, and monitoring task statuses.
4. Nebula Block Cloud
Nebula Block is a forward-thinking Montreal-based startup specializing in advanced cloud computing and blockchain infrastructure solutions. Designed to meet the stringent demands of modern academic and commercial institutions, Nebula Block provides secure, scalable, and cost-effective computing environments.
In addition to its core offerings in cloud computing, Nebula Block is deeply involved in the Web3 space, through its sister company, which provides robust blockchain hosting solutions. This includes comprehensive support for GPU and CPU bare metal servers, as well as data center hosting tailored specifically for blockchain projects.
Founder
CHARLES CAO has over 15 years of work experience in information technology and fintech. His extensive expertise has contributed to the team’s growth in crypto-mining technology and public relations. Charles Cao is a Filecoin ambassador, Techstars accelerator mentor, and Filecoin community champion. He works closely with hardware providers, governments, the Web3 blockchain community, analysts, and industry investors.
Investment
Swan Chain, a pioneering force at the crossroads of AI and blockchain technology, secured $3 million in seed funding in 2023. The funding round was led by industry leaders Binance Labs and SNZ, underscoring the platform's strong potential in the blockchain space. This crucial investment empowers Swan Chain to expand its team and accelerate the development of its robust AI blockchain infrastructure.
Investors
Binance Labs, Protocol Labs, Waterdrip Capital, Chainlink Labs, Outlier Ventures, SNZ Holdings, and more.
Partners
Spheron, Nvidia, Google Web3 Startup Program, Microsoft Startup Program, Chainlink BUILD, Filecoin Orbit.
Traction
10M user addresses and 1M daily transactions on the Saturn Testnet as of Q1 2024.
A vibrant community exceeding 100K Discord members.
Network expansion to 2,000+ computing providers across 100 global cities.
Over 50K deployments of AI model containers.
Vision for the Future
Swan Chain is committed to transforming the development, deployment, and scaling of AI and Web3 projects. By offering accessible, secure, and high-performance computing resources alongside innovative payment solutions and a ZK computing market, Swan Chain addresses the challenges developers and businesses face. The platform's dedication to building a sustainable and equitable ecosystem, underscored by its UBI model, sets a new standard for decentralized networks prioritizing community welfare and active participation.
RoadMap
You can read more about here Swan Chain’s Ambitious H2 2024 Roadmap
Mainnet Launch
On July 2, 2024, following the successful conclusion of the “Planet” testnet series (which included the Lagrange Mars, Swan Jupiter, Swan Saturn Testnet, and Swan Proxima Testnet), Swan Chain proudly launched its mainnet. This event marked a significant milestone in Swan Chain’s journey, paving the way for the Token Generation Event (TGE) and establishing Swan Chain’s position on the global blockchain map.
Swan Chain rolled out the mainnet incentivized campaign to encourage active participation from the community. The campaign began on July 2 at 23:00 EST, with no cap on potential earnings.
For more details on the mainnet launch, visit: Mainnet Announcement
Conclusion
Swan Chain is a pioneering force at the intersection of blockchain and artificial intelligence, offering a comprehensive suite of tools and infrastructure that address the pressing needs of developers and enterprises in these rapidly evolving fields. With its robust decentralized marketplace for AI computing, commitment to supporting Web3 projects, and innovative financial models, Swan Chain is uniquely positioned to lead the next wave of technological transformation.
The platform’s advanced infrastructure, global reach, and focus on community engagement underscore its vision of creating a more inclusive, efficient, and scalable future for AI and blockchain technologies. As Swan Chain continues to evolve and expand, its impact on the blockchain community and beyond will likely be profound, setting new standards for what is possible in decentralized computing and AI integration.












